Author: Jacob Zhao @IOSG
Agentic Commerce refers to a full-process business system in which AI agents autonomously complete service discovery, trust assessment, order generation, payment authorization, and final settlement. It no longer relies on step-by-step human operation or information input, but rather on intelligent agents automatically collaborating, placing orders, making payments, and fulfilling contracts in a cross-platform, cross-system environment, thus forming a closed-loop business system (M2M Commerce) that is autonomously executed between machines.

Discovery Layer: Solves the problem of "how the agent discovers and understands callable services". The AI side builds a standardized capability catalog through the A2A Catalog and MCP Registry; Web3 relies on ERC-8004 to provide addressable identity guidance. This layer is the entry point for the entire protocol stack.
Trust Layer: Answers the question "Is the other party trustworthy?" There is currently no universal standard for AI. Web3's key advantage lies in building a unified framework for verifying identity, reputation, and execution records through ERC-8004. Ordering Layer: Responsible for "how orders are expressed and verified." ACP (OpenAI × Stripe) provides a structured description of goods, prices, and settlement terms, ensuring merchants can fulfill their obligations. Since it's difficult to express real-world business contracts on the blockchain, this layer is primarily dominated by Web2. Authorization Layer: Handles "whether the agent has obtained legitimate authorization from the user." AP2 binds intent, confirmation, and payment authorization to the real identity system through verifiable credentials. Web3 signatures do not yet have legal effect and therefore cannot assume the contractual and compliance responsibilities of this layer. Payment Layer: Determines "which track the payment will take." AP2 covers traditional payment networks such as cards and banks; x402 provides a native API payment interface for stablecoins, allowing assets like USDC to be embedded in automated calls. These two tracks complement each other. Fulfillment Layer: Answers "how to securely deliver content after payment." Currently, there is no unified protocol: the real world relies on merchant systems for delivery, and Web3's encrypted access control has not yet formed a cross-ecosystem standard. This layer remains the largest gap in the protocol stack and is also the most likely to give rise to the next generation of foundational protocols.
Detailed Explanation of Key Core Protocols for Agentic Commerce
Focusing on the five key aspects of Agentic Commerce—service discovery, trust assessment, structured ordering, payment authorization, and final settlement—Google, Anthropic, OpenAI, Stripe, Ethereum, Coinbase, and other institutions have proposed underlying protocols for their respective aspects, thus jointly building the next-generation Agentic Commerce core protocol stack.
Detailed Explanation of Key Core Protocols for Agentic Commerce

Agentic Commerce Protocol (ACP) – Order Placement and Checkout Protocol (OpenAI × Stripe)
ACP (Agentic Commerce Protocol) is an open order placement standard (Apache 2.0) proposed by OpenAI and Stripe, establishing a structured order placement process that can be directly understood by machines for the buyer-AI agent-merchant. The protocol covers product information, price and terms verification, settlement logic, and payment voucher transmission, enabling AI to securely initiate purchases on behalf of users without becoming a merchant. ...>
Its core design is that AI calls the merchant's checkout interface in a standardized way, while the merchant retains full commercial and legal control. ACP, through structured orders (JSON Schema / OpenAPI), secure payment tokens (Stripe Shared Payment Token), compatibility with existing e-commerce backends, and support for REST and MCP publishing capabilities, allows merchants to enter the AI shopping ecosystem without modifying their systems. Currently, ACP is used in ChatGPT Instant Checkout, becoming an early-deployable payment infrastructure. Agent Payments Protocol (AP2) – Digital Authorization and Payment Instruction Protocol (Google) AP2 is an open standard jointly launched by Google and several payment networks and technology companies. It aims to establish a unified, compliant, and auditable process for AI Agent-led payments. It binds a user's payment intent, authorization scope, and compliant identity through cryptographically signed digital authorization credentials, providing merchants, payment institutions, and regulators with verifiable evidence of "who is spending money for whom." AP2 is designed with "Payment-Agnostic" principles, supporting credit cards, bank transfers, real-time payments, and access to crypto payment channels such as stablecoins via extensions like x402. Within the entire Agentic Commerce protocol stack, AP2 does not handle specific product or order details; instead, it provides a universal Agent payment authorization framework for various payment channels.

ERC-8004 – On-Chain Agent Identity / Reputation / Verification Standard (Ethereum)
ERC-8004 is an Ethereum standard jointly proposed by MetaMask, the Ethereum Foundation, Google, and Coinbase. It aims to build a cross-platform, verifiable, and trustless identity and reputation system for AI agents. The protocol consists of three on-chain parts:

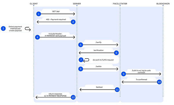
▲ Legend: HTTP 402 Payment Workflow
Source: Jay Yu@Pantera Capital
Core Mechanism: The x402 protocol revives the HTTP 402 status code, a legacy from the early days of the internet. The workflow is as follows: Request and Negotiation: The client (Agent) initiates a request -> The server returns a 402 status code and payment parameters (such as amount and receiving address). Self-Payment: The Agent signs the transaction locally and broadcasts it (usually using stablecoins such as USDC), without manual intervention. Verification and Delivery: After the server or a third-party "Facilitator" verifies the on-chain transaction, resources are released immediately. The x402 architecture introduces the Facilitator role as middleware connecting the Web2 API and the Web3 settlement layer. The Facilitator handles complex on-chain verification and settlement logic, enabling traditional developers to monetize APIs with minimal code. Servers do not need to run nodes, manage signatures, or broadcast transactions; they only need to rely on the interfaces provided by the Facilitator to complete on-chain payment processing. The most mature Facilitator implementation is currently provided by the Coinbase Developer Platform. The technological advantages of x402 lie in: supporting on-chain micropayments as low as 1 cent, overcoming the limitations of traditional payment gateways in handling high-frequency, small-amount calls in AI scenarios; completely removing accounts, KYC, and API keys, enabling AI to autonomously complete the M2M payment loop; and achieving gas-free USDC authorization payments through EIP-3009, natively compatible with Base and Solana, and possessing multi-chain scalability. Based on the introduction of Agentic Commerce's core protocol stack, the table below summarizes the protocol's positioning, core capabilities, main limitations, and maturity assessment at each level, providing a clear structured perspective for building a cross-platform, executable, and payable intelligent agent economy.

Representative Projects in the Web3 Agentic Commerce Ecosystem
The current Web3 ecosystem for Agentic Commerce can be divided into three layers:
Business Payment System Layer (L3), including projects such as Skyfire, Payman, Catena Labs, and Nevermined, providing payment encapsulation and SDKs. Integration, quota and permission governance, human approval and compliant access, and varying degrees of connection with traditional financial institutions (banks, card organizations, PSPs, KYC/KYB) bridge the gap between payment services and the machine economy. The native payment protocol layer (L2), composed of protocols such as x402 and Virtual ACP and their ecosystem projects, is responsible for fee requests, payment verification, and on-chain settlement. It is the core of the current agent economy, truly achieving automation and end-to-end clearing. x402 is completely independent of banks, card organizations, and payment service providers, providing native on-chain M2M/A2A payment capabilities. The Infrastructure Layer (L1), including Ethereum, Base, Solana, and Kite AI, provides a trusted foundation for the payment and identity system, including an on-chain execution environment, key system, MPC/AA, and permission runtime.

L3 Business Payment System Layer - Skyfire: AI Agent's Identity and Payment Credentials
Skyfire, with KYA + Pay at its core, abstracts "identity verification + payment authorization" into AI-usable JWT credentials, providing verifiable automated access and deduction capabilities for websites, APIs, and MCP services. The system automatically generates Buyer/Seller Agents and escrow wallets for users, supporting card, bank, and USDC top-ups.

L3 Business Payment System Layer - Skyfire: AI Agent's Identity and Payment Credentials
Skyfire, with KYA + Pay at its core, abstracts "identity verification + payment authorization" into JWT credentials usable by AI, providing verifiable automated access and deduction capabilities for websites, APIs, and MCP services. The system automatically generates Buyer/Seller Agents and escrow wallets for users, supporting card, bank, and USDC top-ups.


▲ Legend: X402 Payment Flow
Source: x402 White Paper
Client-Side Integrations / The Payers
Enabling Agents or applications to initiate x402 payment requests is the "starting point" of the entire payment process.
Representative Projects: ThirdWeb Client SDK – The most commonly used x402 client standard in the ecosystem, actively maintained, supports multiple chains, and is the default tool for developers integrating x402. Nuwa AI – Enables AI to directly access x402 services without coding and is a representative project of "Agent payment entry point". The official website also lists Axios/Fetch, Mogami Java SDK, Tweazy, etc., which are still early clients. Currently, existing clients are still in the "SDK era," essentially developer tools. More advanced clients, such as browser/OS clients, robot/IoT clients, enterprise systems, or those capable of managing multiple wallets/facilitators, have not yet emerged. Server-side / API Sellers (Services / Endpoints / The Sellers) Sell data, storage, or inference services to Agents on a per-use basis. Some representative projects include: AIsa – Provides API calls and settlement infrastructure for real-world AI Agents, enabling them to access data, content, computing power, and third-party services by call, token, or quantity. Currently, x402 has the highest call volume. Firecrawl—The most frequently consumed webpage parsing and structured crawling entry point for AI Agents. Pinata—Mainstream Web3 storage infrastructure; x402 can already cover real-world underlying storage costs for non-lightweight APIs. Gloria AI—Provides high-frequency real-time news and structured market signals; an intelligence source for trading and analytical agents. AEON – Expanding x402 + USDC to offline merchant acquiring in Southeast Asia/Latin America/Africa. Neynar – Farcaster social graph infrastructure, opening up social data to Agents via x402. The current server-side focuses on web crawling/storage/news APIs, while the higher-level key layers—such as financial transaction execution APIs, advertising APIs, Web2 SaaS gateways, and even APIs for executing real-world tasks—are almost entirely undeveloped, representing the most promising growth curve for the future. Payment Execution Layer (Facilitators / The Processors) Completes on-chain deductions, verifications, and settlements. It is the core execution engine of x402. Representative project: Coinbase Facilitator (CDP) — an enterprise-grade trusted executor with zero fees on the Base mainnet and built-in OFAC/KYT, making it the strongest choice for production environments. PayAI Facilitator—The execution layer project with the widest multi-chain coverage and fastest growth (Solana, Polygon, Base, Avalanche, etc.), it is the most widely used multi-chain facilitator in the ecosystem. Daydreams—A strong-scenario project combining payment execution with LLM inference routing, it is currently the fastest-growing "AI inference payment executor" and is becoming the third pillar of the x402 ecosystem. According to x402scan's data over the past 30 days, there is also a group of mid-to-long-tail Facilitators/Routers, including Dexter, Virtuals Protocol, OpenX402, CodeNut, Heurist, Thirdweb, x402.rs, Mogami, Questflow, etc., whose overall transaction volume, number of sellers, and number of buyers are significantly lower than the top three. The Blockchain Settlement Layer is the final point of contact in the x402 payment workflow, responsible for completing the actual deduction of tokens and on-chain confirmation. Although the x402 protocol itself is Chain-Agnostic, current ecosystem data shows that settlement is mainly concentrated on two networks: Base – Primarily promoted by the official CDP Facilitator, native to USDC, with stable fees, and currently the settlement network with the largest transaction volume and number of sellers. Solana – Strongly supported by multi-chain Facilitators such as PayAI, and boasting high throughput and low latency, it is experiencing the fastest growth in high-frequency inference and real-time API scenarios. The chain itself does not participate in the payment logic. As more Facilitators expand, the x402 settlement layer will exhibit a stronger trend towards multi-chain integration. In the x402 payment system, the Facilitator is the only role that truly executes on-chain payments, and is closest to "protocol-level revenue": responsible for verifying payment authorization, submitting and tracking on-chain transactions, generating auditable settlement proofs, and handling replay, timeout, multi-chain compatibility, and basic compliance checks. Unlike Client SDKs (Payers) and API servers (Sellers) that only handle HTTP requests, it serves as the final clearing outlet for all M2M/A2A transactions, controlling the traffic entry point and settlement fee collection rights. Therefore, it is at the core of value capture in the Agent economy and receives the most market attention. However, in reality, most projects remain in the testnet or small-scale demo stage, essentially just lightweight "payment executors." They lack competitive advantages in key capabilities such as identity, billing, risk control, and multi-chain stable processing, exhibiting clear low-barrier-to-entry and high-homogeneity characteristics. As the ecosystem matures, Facilitator will exhibit a winner-takes-all pattern: leading institutions with stability and compliance advantages (such as Coinbase) will have a significant lead. In the long run, x402 remains at the interface layer and cannot carry core value. The truly sustainable competitive advantage lies in comprehensive platforms that can build identity, billing, risk control, and compliance systems on top of settlement capabilities. L2 Native Payment Protocol Layer - Virtual Agent Commerce Protocol (ACP) provides a universal standard for business interaction for autonomous AI. Through a four-stage process of Request → Negotiation → Transaction → Evaluation, it enables independent intelligent agents to securely and verifiably request services, negotiate terms, complete transactions, and undergo quality assessment. ACP uses blockchain as a trusted execution layer to ensure the interaction process is auditable and tamper-proof. By introducing Evaluator Agents, it establishes an incentive-driven reputation system, enabling heterogeneous and independent professional agents to form "autonomous business entities" and conduct sustainable economic activities without centralized coordination. Currently, ACP is still in its early stages, with a limited ecosystem, and is more like an exploration of "multi-agent business interaction standards." L1 Infrastructure Layer - Kite AI: Emerging/Vertical Agent Native Payment Chain Ethereum, Base (EVM), Solana, and other mainstream general-purpose public chains provide agents with the core execution environment, account system, state machine, security, and settlement foundation, possessing mature account models, stablecoin ecosystems, and a broad developer base. Kite AI is a representative "Agent Native L1" infrastructure, specifically designed for intelligent agents to provide the underlying execution environment for payment, identity, and permissions. Its core is based on the SPACE framework (stablecoin native, programmable constraints, agent-priority authentication, compliance auditing, and economically feasible micropayments), and achieves fine-grained risk isolation through a three-layer key system of Root→Agent→Session. Combined with optimized state channels to build an "Agent-native payment railway," it reduces costs to $0.000001 and controls latency to the millisecond level, making API-level high-frequency micropayments feasible. As a general execution layer, Kite is upward compatible with x402, Google A2A, and Anthropic MCP, and backward compatible with OAuth 2.1, aiming to become a unified agent payment and identity foundation connecting Web2 and Web3. AIsaNet integrates x402 and L402 (Lightning Labs' 402 payment protocol standard based on the Lightning Network) protocols as a micropayment and settlement layer for AI Agents. It supports high-frequency transactions, cross-protocol call coordination, settlement path selection, and transaction routing, enabling Agents to complete cross-service and cross-chain automatic payments without needing to understand the underlying complexities. Summary and Outlook: From Payment Protocols to the Reconstruction of Machine Economic Order Agentic Commerce is the establishment of a completely new economic order dominated by machines. It is not as simple as "AI automatically placing orders," but rather a reconstruction of an entire cross-entity chain: how services are discovered, how trust is established, how orders are expressed, how permissions are authorized, how value is settled, and who bears the responsibility for disputes. The emergence of A2A, MCP, ACP, AP2, ERC-8004, and x402 has standardized the "business closed loop between machines." Following this evolutionary path, future payment infrastructure will diverge into two parallel tracks: one based on traditional fiat currency logic (business governance track), and the other based on the x402 protocol (native settlement track). The value capture logic between these two tracks differs. Business Governance Track: Web3 Business Payment System Layer Applicable Scenarios: Low-frequency, non-micro-payment real-world transactions (such as procurement, SaaS subscriptions, and physical e-commerce).
Core Logic: Traditional fiat currency will dominate in the long term. Agents are merely smarter front-ends and process coordinators, not replacements for Stripe/card organizations/bank transfers. The hard obstacles for stablecoins to enter the real business world on a large scale are regulation and taxation. The value of projects like Skyfire, Payman, and Catena Labs lies not in the underlying payment routing (usually handled by Stripe/Circle), but in "Governance-as-a-Service." This addresses machine-native needs that traditional finance cannot cover—identity mapping, permission governance, programmatic risk control, accountability, and M2M/A2A micropayments (settled per token/second). The key is who can become a trusted "AI financial manager" for enterprises. The native settlement track: the x402 protocol ecosystem and the ultimate fate of Facilitator. Applicable Scenarios: High-frequency, micro-payments, M2M/A2A digital native transactions (API billing, resource flow payments). Core Logic: x402 (L402), as an open standard, achieves atomic binding of payments and resources through the HTTP 402 status code. In programmable micro-payments and M2M/A2A scenarios, x402 is currently the most complete and advanced protocol in terms of ecosystem (HTTP native + on-chain settlement), and its position in the Agent economy is expected to be comparable to 'Stripe for agents'. Integrating x402 on the Service side doesn't bring a premium to the market; the real growth potential lies in upper-layer assets that can accumulate long-term repeat purchases and high-frequency calls, such as OS-level Agent clients, bot/IoT wallets, and high-value API services (market data, GPU inference, real-world task execution, etc.). The Facilitator, a protocol gateway that assists the Client and Server in completing payment handshakes, invoice generation, and fund clearing, controls both traffic and settlement fees, making it the closest link to "revenue" in the x402 Stack. Most Facilitators are essentially just "payment executors," exhibiting obvious low barriers to entry and homogeneity. Giants with usability and compliance advantages (such as Coinbase) have formed a dominant position. The core value to avoid marginalization will shift to "Facilitator + X". Service Layer: By building a verifiable service catalog and reputation system, it provides high-margin capabilities such as arbitration, risk control, and vault management. We believe that in the future, a "dual-track" system of "fiat currency" and "stablecoin" will emerge: the former supporting mainstream human commerce, and the latter carrying out high-frequency, cross-border, and micro-payment scenarios native to machines and on-chain. Web3's role is not to replace traditional payments, but to provide the underlying capabilities of verifiable identity, programmable clearing, and global stablecoins for the Agent era. Ultimately, Agentic Commerce is not limited to payment optimization, but rather a reconstruction of the machine economic order. When billions of microtransactions are automatically completed by agents in the background, the protocols and companies that first provide trust, coordination, and optimization capabilities will become the core force of the next generation of global business infrastructure.